行业资讯
欧意在线登录(v6.1.54)_欧意交易平台官网下载
欧意在线登录是一款不差的比特币等数字币交易平台,是全球区块链数字资产交易服务最佳的交易所。 一、欧意在线登录特色 1、即使在这一刻,无事故记录也在更新。 2、全球最新的资讯信息,都是非常有权威性的,数据信息非常的真实。 3、许多国家和地区都
发布时间:2023-03-25 17:34:00
欧意交易所APP官方下载(v6.1.46)_欧意是干什么的
欧意交易所APP官方下载是一款可以直接买卖的数字货币交易平台软件,提供上百种虚拟资产交易,赶快试试吧。 一、欧意交易所APP官方下载功能描述 1.丰富的参考信息,在软件里通过一键查看,更精准的进行理财投资。 2.下载这款软件用户可以随时随地
发布时间:2023-03-25 17:34:00
欧意交易所官网下载地址(v6.1.59)_欧易交易所好嘛
欧意交易所官网下载地址是一款安全的比特币(btc)、泰达币(usdt)、以太坊(th)、瑞波币(RP)等虚拟币交易软件网站,业务遍布全球,各个地方都有办公场所。 一、欧意交易所官网下载地址功能 定位:致力于为全球用户提供专业、安全、透明
发布时间:2023-03-25 17:34:00
欧意交易所电脑版(v6.1.37)_币圈下载官方app
欧意交易所电脑版是一款允许用的比特币(btc)、泰达币(usdt)、以太坊(th)、瑞波币(RP)等数字货币交易所,支持货币行情以及各种新的资讯,也支持随时随地的在线交易。 一、欧意交易所电脑版四大优势 1、资金安全:钱包多层加密,线下
发布时间:2023-03-25 17:34:00
全球六大比特币交易所排行_虚拟货币BTC交易平台排行榜
只需几步就能轻松买到硬币,支持购买比特币等99种数字货币 虚拟货币BTC交易平台支持商家和个人的各种交易需求,新注册的用户可以通过各种方式免费接收货币,直接在货币之间进行货币交易。 杠杆交易灵活,随时了解更多货币区走势,买卖数字货币让人放心
发布时间:2023-03-25 17:34:00
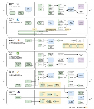
2023 反思以太坊:道阻且长 不容懈怠
以下是本文作者Danny Ryan的观点和思考,必然有短视和主观因素。 合并后,我们在展望未来的同时,花了相当长的时间回顾了过去的五年。 我本打算在2022年写一篇回顾性的文章,但时机并不总是那么成熟的——都准备好了,当时的核心目标非常明确
发布时间:2023-03-25 17:34:00
上海2021年平均工资(上海2021年平均工资申报截止时间)
年轻的时候没有晚年的概念,退休能拿到多少养老金,总觉得很远,无暇顾及。 随着年龄的增长,老龄化社会的临近,加上最近国家出台了养老第三支柱——人养老金制度,身边讨论养老话题的朋友越来越多。 虽然已经缴纳了很多年的社会保障,但到退休为止能从国家
发布时间:2023-03-25 17:34:00
完美移植端游奇迹手游推荐发布网
完美移植端游奇迹手游推荐发布网 , 有什么好玩的奇迹之旅? 本期编辑为大家推荐快乐的奇迹之旅。 可以交易各种精彩的热血战斗、自由的魔幻突破游戏、反天神器。 绝对安全可靠的游戏系统总是为玩家提供保障。 喜欢的伙伴下载吧。 , 天使荣耀是一款魔
发布时间:2023-03-25 17:34:00
十大中本聪交易所排名 欧意ok交易所排名第一
(大)欧意 )欧意排名如下欧意、Alchmi、AOM、BITINFI、Coinbkb、CoinFit、dForc、Dididu和Bision : 010-350000 十大中本聪交易所排名 1、欧意 欧意具有强大的Mta,可以
发布时间:2023-03-25 17:34:00
莱特币钱包有手机app吗
欢迎,接下来我们来为大家谈谈灯光币钱包有手机APP吗? 很多人还不知道,现在一起看看吧 1 .光币可在手机端交易,下载装机区域王国APP后即可。 2 .无论行情涨还是跌,都可以买入并获利。 3 .众说纷纭,领域王国APP主要在提供投资者喜爱
发布时间:2023-03-25 17:34:00
未来派币价值
派币价值(pi币,主编相信很多投资者都会有这样的疑问。 接下来,编辑介绍pi币的价值。 : 010-350000 1:1货币=多少人民币?派币是什么? 在2018年,币的英文名字叫Pi Ntwork,中文名字是派币。 据了解,派币这个项目
发布时间:2023-03-25 17:34:00
欧意软件官网(v6.1.25)|ok交易平台官网下载
欧意软件官网是一款还能交易的btc、th、usdt、dog等虚拟货币交易app,是全球区块链数字资产交易服务最佳的交易所。 一、欧意软件官网使用功能 1.新用户需要注册才能在线理财,更清楚了解更新投资行情。 2.期待你加入[比特星球],
发布时间:2023-03-25 17:34:00
国内能用的虚拟币交易所有哪些?虚拟币交易所排行榜
国内可以使用虚拟币交易所有什么?虚拟币交易所排行榜 点击注册/下载欧意交易所,最高60,000元的数字货币盲箱恭候您的光临 国内可以使用虚拟币交易所有什么?欧意、MOMO、中币均易使用虚拟币交易所、每日实时管理自有资金,可快速提高每日收
发布时间:2023-03-25 17:33:00
欧意苹果下载地址2023_ok交易软件官方网站v6.1.24下载
欧意是一家老牌比特币交易所,2011年7月,比特币的早期玩家、来自Airbnb的软件工程师Brian Armstrong创立。2012年,高盛交易员Frd hrsam作为联合创始人加入了该公司。当年10月,推出了通过银行转账购买和出售比
发布时间:2023-03-25 17:33:00
国外btc交易平台有哪些|老外爱用的比特币app
国外btc交易所有欧意,BarBit,TOP.ON,MA,ZT,BTCBO,币虎,PCMcoin,I,优优交易所。各平台的相关介绍如下,感兴趣的朋友可以来看看。 老外爱用的比特币软件 1、欧意: 欧意OK交易所相信很多投资者
发布时间:2023-03-25 17:33:00
热门攻略推荐